关于国家授时中心遭受美国国家安全局网络攻击事件的技术分析报告

10月19日上午,国家安全机关披露了美国国家安全局(以下简称NSA)对国家授时中心(以下简称“授时中心”)实施重大网络攻击活动。国家互联网应急中心(CNCERT)通过分析研判和追踪溯源得出此次攻击事件的整体情况,现将具体技术细节公布如下:

一、攻击事件概貌

2022年3月起,NSA利用某国外品牌手机短信服务漏洞,秘密监控10余名国家授时中心工作人员,非法窃取手机通讯录、短信、相册、位置信息等数据。2023年4月起,NSA在“三角测量”行动曝光前,多次于北京时间凌晨,利用在某国外品牌手机中窃取的登录凭证入侵国家授时中心计算机,刺探内部网络建设情况。2023年8月至2024年6月,NSA针对性部署新型网络作战平台,对国家授时中心多个内部业务系统实施渗透活动,并企图向高精度地基授时导航系统等重大科技基础设施发动攻击。

纵观此次事件,NSA在战术理念、操作手法、加密通讯、免杀逃逸等方面依然表现出世界领先水准。隐匿实施攻击,NSA通过使用正常业务数字证书、伪装Windows系统模块、代理网络通信等方式隐蔽其攻击窃密行为,同时对杀毒软件机制的深入研究,可使其有效避免检测;通讯多层加密,NSA使用网攻武器构建回环嵌套加密模式,加密强度远超常规TLS通讯,通信流量更加难以解密还原;活动耐心谨慎,在整个活动周期,NSA会对受控主机进行全面监控,文件变动、关机重启都会导致其全面排查异常原因;功能动态扩展,NSA会根据目标环境,动态组合不同网攻武器功能模块进行下发,表明其统一攻击平台具备灵活的可扩展性和目标适配能力。但其整体创新性缺失和部分环节乏力,显示出在被各类曝光事件围追堵截后,技术迭代升级面临瓶颈困境。

二、网络攻击过程

此次攻击事件中,NSA利用“三角测量行动”获取授时中心计算机终端的登录凭证,进而获取控制权限,部署定制化特种网攻武器,并针对授时中心网络环境不断升级网攻武器,进一步扩大网攻窃密范围,以达到对该单位内部网络及关键信息系统长期渗透窃密的目的。梳理发现,NSA使用的网攻武器共计42款,可分为三类:前哨控守(“eHome_0cx”)、隧道搭建(“Back_eleven”)和数据窃取(“New_Dsz_Implant”),以境外网络资产作为主控端控制服务器实施攻击活动共计千余次。具体分为以下四个阶段:

(一)获取控制权限

2022年3月24日至2023年4月11日,NSA通过“三角测量”行动对授时中心10余部设备进行攻击窃密。2022年9月,攻击者通过授时中心网络管理员某国外品牌手机,获取了办公计算机的登录凭证,并利用该凭证获得了办公计算机的远程控制权限。

2023年4月11日至8月3日,攻击者利用匿名通信网络节点远程登录办公计算机共80余次,并以该计算机为据点探测授时中心网络环境。

表 2023年8月3日攻击过程

(二)植入特种网攻武器

2023年8月3日至2024年3月24日,攻击者向网管计算机植入了早期版本的“Back_eleven”,窃取网管计算机数据,并在每次攻击结束后清除网络攻击武器内存占用和操作痕迹。该阶段“Back_eleven”功能尚未成熟,攻击者每次启动前需远程控制关闭主机杀毒软件。

表 部分杀毒软件关闭记录

(三)升级特种网攻武器

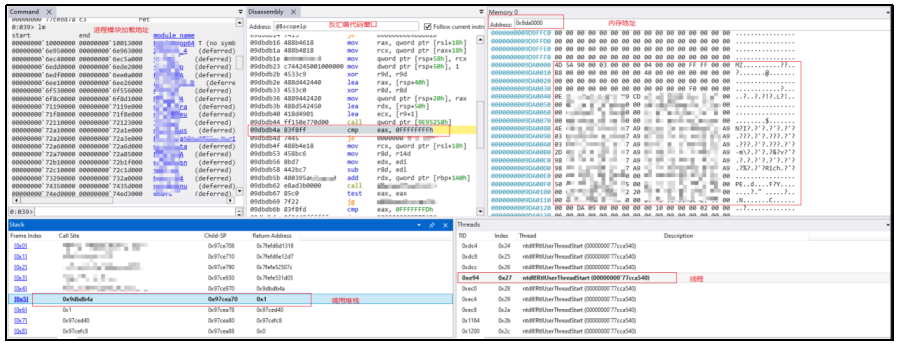
2024年3月至4月,攻击者针对授时中心网络环境,定制化升级网络攻击武器,植入多款新型网络攻击武器,实现对计算机的长期驻留和隐蔽控制。攻击者加载“eHome_0cx”“Back_eleven”“New_Dsz_Implant”,配套使用的20余款功能模块,以及10余个网络攻击武器配置文件。

图 加载“eHome_0cx”数据包

图 内存加载“Back_eleven”过程

图 内存加载“New_Dsz_Implant”过程

攻击者利用多款网络攻击武器相互配合,搭建起4层加密隧道,形成隐蔽性极强且功能完善的网攻窃密平台。

图 网攻武器加密模式

(四)内网横向渗透过程

2024年5月至6月,攻击者利用“Back_eleven”以网管计算机为跳板,攻击上网认证服务器和防火墙。

6月13日9时,攻击者激活网管计算机上的“eHome_0cx”,植入“Back_eleven”“New_Dsz_Implant”,并以此为跳板窃取认证服务器数据。

7月13日9时,攻击者激活网管计算机上的“eHome_0cx”,下发“Back_eleven”和“New_Dsz_Implant”窃取数据。

图 2024年6月13日网攻窃密数据包

三、网攻武器库分析

攻击者在此次网络攻击事件中使用的网攻武器、功能模块、恶意文件等总计42个,主要网攻武器按照功能可分为前哨控守类武器、隧道搭建类武器、数据窃取类武器。

(一)前哨控守类武器

攻击者利用该类型网络攻击武器的隐蔽驻留和心跳回连功能,实现了长期控守目标计算机终端和加载后续网络攻击武器的目的。根据该类型主武器的资源加载路径,将其命名为“eHome_0cx”。

“eHome_0cx”由4个网攻模块组成,通过DLL劫持系统正常服务(如资源管理器和事件日志服务)实现自启动,在启动后抹除内存中可执行文件头数据,以隐藏网攻武器运行痕迹。

表 “eHome_0cx”各网攻模块信息表

“eHome_0cx”以受控主机唯一标识guid作为解密武器资源的密钥,各网攻模块之间利用LPC端口进行通信,并以指令号的方式调用该武器的各项功能。

表“eHome_0cx”功能

“eHome_0cx”使用RSA算法和TLS协议完成通信加密。“eHome_0cx”内置有与主控端通信使用的RSA公钥(见下图)。每次通信均随机产生一个会话密钥,使用RSA算法与主控端完成密钥交换过程,之后利用TLS协议传输使用会话密钥加密的数据。

图 RSA公钥

(二)隧道搭建类武器

攻击者利用该类型网络攻击武器搭建网络通信和数据传输隧道,实现了对其他类型网络攻击武器的远程控制和窃密数据的加密传输,同时还具备信息获取和命令执行功能,在初始连接阶段向主控端发送带有数字“11”标识,命名为“Back_Eleven”。

“Back_Eleven”由“eHome_0cx”加载运行,具有严格运行环境检测机制,若发现运行环境系统版本异常、调试程序正在运行等情况,将启动自删除功能。并且该武器在设计时加入了反调试功能,以防止被逆向分析。

图 “Back_Eleven”检测运行环境

“Back_Eleven”具有主动回连和被动监听两种工作模式:在主动回连模式下,“Back_Eleven”解密内置的主控端控制服务器IP地址,并使用内置的RSA加密算法公钥完成密钥交换,然后使用AES算法将上线信息加密后,利用TLS协议加密传输到主控端;在被动监听模式下,“Back_Eleven”通过监听Windows系统网卡流量,筛选主控端发送的特定条件数据包,实现主控端命令执行。

图 “Back_Eleven”向主控端转发数据

图 “Back_Eleven”接收主控端指令并解密

“Back_Eleven”以指令号的方式调用该武器的各项功能。

表 “Back_Eleven”指令功能

(三)数据窃取类武器

攻击者利用此类网络攻击武器进行数据窃密。该武器运行时,通过启动模块化网攻武器框架,加载各种插件模块来实现具体的窃密功能。该武器与NSA网攻武器 “DanderSpritz”(怒火喷射)具有高度同源性,将其命名为“New-Dsz-Implant”。

“New-Dsz-Implant”由“eHome_0cx”加载运行,在攻击活动中配合“Back_Eleven”所搭建的数据传输链路使用。其自身无具体窃密功能,需通过接收主控端指令加载功能模块,实现各项窃密功能。本次网攻事件中,攻击者使用“New-Dsz-Implant”加载了25个功能模块,各模块功能情况如下表所示。

表 “New-Dsz-Implant”各模块功能

图 “New-Dsz-Implant”加载module0模块代码

图 module0加载其他模块代码

“New-Dsz-Implant”与主控端进行通信时,先使用AES和TLS1.2进行2层数据加密,再使用本地回环的方式利用“Back_Eleven”进行另外2层数据加密,最终实现4层嵌套加密。

图 嵌套加密模式

图 创建本地回环通信

图 本地回环通信数据包

图 解密回环通信数据为进程信息

四、背景研判分析

(一)技术功能细节

“New-Dsz-Implant”是一个网攻武器框架,通过加载不同的模块实现具体功能,此种功能实现方式与NSA武器库中“DanderSpritz”网攻平台一致,且在代码细节上具有高度同源性,并进行了部分功能升级:一是加密了部分函数名称和字符串;二是使用系统的常规模块名称伪装功能模块;三是功能模块编译时间从2012至2013年更新至2016至2018年,各功能模块增加了模拟用户操作函数,伪装用户点击、登录等正常行为以迷惑杀毒软件的检测。

表 “New-Dsz-Implant”和“DanderSpritz”所加载功能模块对比

图 module0(左)与Dsz_Implant_Pc.dll(右)代码同源性对比

图 module1(左)与Cd_Target.dll(右)代码同源性对比

图 module2(左)与Time_Target.dll(右)代码同源性对比

图 module3(左)与NameServerLookup_Target.dll(右)代码同源性对比

图 module4(左)与RunAsChild_Target.dll(右)代码同源性对比

图 module5(左)与Mcl_NtNativeApi_Win32.dll(右)代码同源性对比

图 module6(左)与RegistryQuery_Target.dll(右)代码同源性对比

图 module7(左)与SidLookup_Target.dll(右)代码同源性对比

图 module8(左)与Mcl_NtMemory_Std.dll(右)代码同源性对比

图 module9(左)与Papercut_Target.dll(右)代码同源性对比

图 module10(左)与UpTime_Target.dll(右)代码同源性对比

图 module11(左)与Activity_Target.dll(右)代码同源性对比

图 module12(左)与SystemVersion_Target.dll(右)代码同源性对比

图 module13(左)与Memory_Target.dll(右)代码同源性对比

图 module14(左)与Drives_Target.dll(右)代码同源性对比

图 module15(左)与DiskSpace_Target.dll(右)代码同源性对比

图 module16(左)与Processes_Target.dll(右)代码同源性对比

图 module17(左)与Services_Target.dll(右)代码同源性对比

图 module18(左)与Audit_Target_Vista.dll(右)代码同源性对比

图 module19(左)与EventLogQuery_Target.dll(右)代码同源性对比

图 module20(左)与Route_Target.dll(右)代码同源性对比

图 module21(左)与Drivers_Target.dll(右)代码同源性对比

图 module22(左)与Environment_Target.dll(右)代码同源性对比

图 module23(左)与Packages_Target.dll(右)代码同源性对比

图 module24(左)与Scheduler_Target.dll(右)代码同源性对比

(二)样本驻留方式

“eHome_0cx”的部分驻留文件通过修改注册表InprocServer32键值的方式,劫持了系统正常服务,在系统正常程序启动前加载实现自启动。注册表修改位置与NSA“方程式组织”所使用网攻武器相同,均位于HKEY_LOCAL_MACHINE\SOFTWARE\Classes\CLSID下随机ID项的InProcServer32子项。

(三)数据加密模式

攻击者使用的3款网攻武器均采用2层加密方式,外层使用TLS协议加密,内层使用RSA+AES方式进行密钥协商和加密,在窃密数据传输、功能模块下发等关键阶段,各武器的相互配合实现了4层嵌套加密。此种多层嵌套数据加密模式与相比于“NOPEN”使用的RSA+RC6加密模式有了明显升级。

五、码址披露

2023年8月至2024年5月,美方用于命令控制的部分服务器IP,如下表。

法国卢浮宫发生持械抢劫事件 暂停对外开放

2025-10-19

以美联手施压哈马斯 加沙停火协议脆弱性凸显

2025-10-19

金价涨了 印度人节日买金习惯变了

2025-10-19

通讯丨“加纳视中国为重要合作伙伴”——中国经验助力加纳发展进程

2025-10-19

专访丨长远规划在推动中国各领域发展方面发挥重要作用——访埃及《消息报》副总编辑阿米尔·塔马姆

2025-10-19

北京大兴区发布霜冻蓝色预警:地面最低温度将下降到0℃以下

2025-10-19

“成色”足、“动能”强!区域协调发展跨域聚力 织密“发展经纬”绘就融合新图景

2025-10-19

刷新两个“最”!神二十乘组“太空出差”渐入尾声 | 中国空间站周记上“新”↓

2025-10-19

关于国家授时中心遭受美国国家安全局网络攻击事件的技术分析报告

2025-10-19

掌握铁证!国家安全机关破获美国国家安全局重大网络攻击案

2025-10-19

大风黄色预警:新疆、内蒙古等9省区部分地区有7到8级阵风

2025-10-19

国家海洋预报台发布风暴潮黄色警报 海浪警报升级为橙色

2025-10-19

台风蓝色预警:福建沿海、广东东部沿海等部分海域阵风可达11到12级

2025-10-19

受冷空气和台风共同影响 福建55条客渡运航线停航

2025-10-19

受台风影响,海口“三港”10月20日14时起停运

2025-10-19

中共中央总书记习近平电贺郑丽文当选中国国民党主席 郑丽文复电习近平表示感谢

2025-10-19

习近平就日本前首相村山富市逝世向日本首相石破茂致唁电

2025-10-19

第138届广交会一期到会境外采购商约15.79万人

2025-10-19

【百姓身边的“十四五”】日行万里 旅行“说走就走”

2025-10-19

多地因地制宜实施城市更新 “微改造”激活街角巷尾

2025-10-19

学习新语丨总书记引领推动乡村振兴迈出坚实步伐

2025-10-19

坚持推进民主法治建设 为高质量发展夯基固本——“十四五”时期经济社会发展实践与启示述评之五

2025-10-19

15個美好家庭獲表揚 卓永興:體現傳統美德樹立好榜樣

2025-10-19

屯門大興邨墮樓夫妻釀兩屍三命 女死者疑數日前曾赴台墮胎不成功

2025-10-19

全國勞動模範和大國工匠代表團明抵港 展開一連四天訪問

2025-10-19

當毒販跑腿攜逾10公斤大麻 泰國抵港外籍女斷正

2025-10-19

逾20位文武生花旦披甲上陣 《忠烈楊門2025》「戲」勢強勁

2025-10-19

少訊禁毒防罪籃球賽暨嘉年華 周一鳴:學習團隊精神 遠離毒品引誘

2025-10-19

(有片) 馬鞍山地盤失火 濃煙攻入港鐵恆安站

2025-10-19

中環華懋大廈三級火|華懋集團:已聯絡租戶提供支援 祝願傷者早日康復

2025-10-19

上海財經大學香港教學點舉行2025年開學典禮暨第七屆匡時論壇

2025-10-19

第十五届中国菊花展览会在河南开封开幕

2025-10-19

安徽宿州:砀山酥梨结满枝 产销一体促振兴

2025-10-19

孟加拉国达卡国际机场航班恢复正常

2025-10-19

美方“缉毒”行动被批侵犯主权 委内瑞拉:对美防御就绪

2025-10-19

孟加拉国达卡国际机场航班恢复正常

2025-10-19